Все ведущие IT-компании, производящие аппаратные решения стремятся к тотальной интеграции в своей продукции. Например, лидеры рынка центральных процессоров — AMD и Intel уже не первый год работают над переносом блоков системной логики на подложку CPU, более того, даже графическое ядро с недавних пор стало частью современных процессоров. И, надо сказать, в массовом (mainstream) сегменте рынка такой подход оказывается наиболее эффективным, поскольку основной части покупателей настольных ПК ✴> для решения большинства задач вполне достаточно производительности современных интегрированных решений. Недавно компания AMD анонсировала новейшие ускоренные процессоры, APU (Accelerated Processing Unit), носящие кодовое имя Llano. В нашей лаборатории оказалась система на базе этого APU, о ней и пойдёт речь в данном материале.
Первым делом хотелось бы рассказать об архитектуре процессоров Llano, а также поговорить о десктопной платформе Lynx в целом. Впрочем, обо всём по порядку. Для начала давайте разберёмся во всей той массе маркетинговых названий, запутаться в которой, благодаря стараниям AMD, проще простого.
Итак, в рамках общего маркетингового названия VISON компания AMD продвигает семейство чипов, в которых центральный x86-процессор делит одну подложку с графическим ядром семейства Radeon. Это семейство чипов, в свою очередь, разделяется на несколько платформ: настольную, мобильную и ультрамобильную. Для каждой платформы разработаны свои процессоры, полностью удовлетворяющие ее требованиям, будь то низкое энергопотребление или максимальная производительность. Поскольку класс ультрамобильных платформ достаточно широк, то для разного типа устройств AMD предлагает использовать процессоры с разным дизайном, которые, в свою очередь, подразделяются на несколько серий, в рамках которых представлен целый ряд моделей APU. Аналогичная ситуация наблюдается и с мобильной/настольной платформами, правда, здесь в рамках процессорной архитектуры Husky дизайн APU на данный момент лишь один — Llano.
В основе чипа Llano находятся до четырех процессорных ядер с микроархитектурой Stars, выполненных по 32-нм технологическому процессу, и до 400 вычислительных ядер (для старшей модификации APU Llano) Radeon HD. По сути APU Llano есть не что иное, как интегированное решение, которое по производительности сравнимо с тандемом AMD Phenom II + бюджетная дискретная графика семейства Radeon HD, а по размеру сопоставимо с любым настольным процессором AMD.
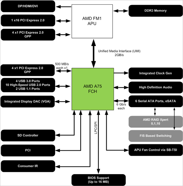
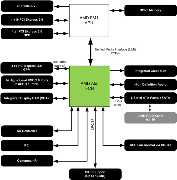
В качестве основы для APU Llano выступает так называемый FCH (Fusion Controller HUB), который на данный момент существует в двух модификациях — A75 FCH и A55 FCH. Платформа, состоящая из APU Llano и FCH A55/A75, носит имя Lynx. Она позиционируется на рынке в качестве mainstream-решения.


Перед вами блок-схемы FCH A75 и A55. Как видите, различия этих двух чипов минимальны и заключаются лишь в отсутствии поддержки чипом A55 стандарта USB 3.0, а также режима FIS (Frame Information Structure) based Switching, принцип работы которого похож на принцип работы USB-концентратора и позволяет к одному порту SATA подключать одновременно несколько устройств. Используемый алгоритм балансировки нагрузки обеспечивает равномерное распределение пропускной способности контроллера для каждого диска (подробнее об этом читайте здесь). В остальном же обе микросхемы FCH с функциональной точки зрения идентичны.

Чип FCH подключается к APU посредством UMI — Universal Media Interface (Универсального Медиа-интерфейса), пропускная способность которого составляет порядка 2 Гбайт/с. К слову, сравнимой ПС обладает интерфейс DMI, используемый для подключения PCH P67/H67/Z67 к чипам Sandy Bridge.

Силами A75/A55 реализована работа ряда интерфейсов, таких как USB 2.0/3.0 (версия 3.0 только в A75), четырёх портов PCI-Express x1, PCI-интерфейса (до трёх слотов), а также интерфейса SATA. Кроме того, в A75/A55 интегрирована поддержка:
С учетом современных тенденций к выпуску вместительных накопителей, реализована поддержка жёстких дисков объёмом более 2,2 Тбайт, разумеется, если производитель материнской платы удосужился использовать UEFI BIOS, кроме того, потребуется наличие 64-битной ОС и соответствующих драйверов для контроллера SATA.

Перед вами блок-схема самого APU Llano. На кристалл этого процессора интегрированы следующие элементы:


В сравнении с предыдущими поколениями процессоров, новые APU получили ряд усовершенствований, например увеличившийся объём кеш-памяти второго уровня (теперь он равен 1 Мбайт для каждого ядра), улучшенный блок предсказания ветвлений, а также технологию AMD Turbo CORE второго поколения.
Конструктивное исполнение процессоров AMD Llano для настольных ПК — разъём FM1.
Количество контактов в разъёме равно 905. Разъём полностью совместим с кулерами, рассчитанными на установку в гнёзда AM3. Вот чему стоит поучиться Intel, так это сохранению совместимости новых разъёмов со старыми кулерами — очень полезный вид преемственности.

Контроллер памяти также претерпел ряд изменений, отныне КП APU AMD Llano для разъёма FM1 поддерживает суммарный объём памяти до 64 Гбайт. Максимальная документированная частота работы модулей памяти составляет 1866 МГц (при установке одного модуля на канал). Доступ встроенной графической части к системной памяти осуществляется со скоростью вплоть до 29,8 Гбайт/с, что весьма неплохо. AMD рекомендует устанавливать чипы памяти, способные работать на частоте 1866 МГц, именно это и позволит достичь максимальной производительности, в том числе и графической.


Система управления питанием может динамически отключать процессорные ядра как по отдельности, так и парами. Графическое ядро и даже блок UVD3 тоже поддаются отключению.
Система Turbo CORE способна увеличивать частоту отдельных ядер на несколько сотен мегагерц, правда работает эта технология не на всех модификациях APU Llano. Старшие представители линеек A6 и A8 (A6-3650 и A8-3850 соответственно) лишены поддержки TC.
TDP старших моделей APU Llano, рассчитанных на работу в составе систем с разъёмом FM1, укладывается 100-Вт лимит, в свою очередь модели A8-3800 и A6-3600 потребляют не более 65 Вт, что очень хорошо для столь сложной с точки зрения архитектуры микросхемы. Не самый высокий уровень TDP настольных процессоров AMD обусловлен в первую очередь работой на меньшей, чем у Phenom II или Athlon II, тактовой частоте. Новые CPU в классических процессорных задачах без разгона будут медленнее обычных процессоров класса Phenom — об этом стоит помнить при выборе.

При разработке APU Llano инженеры AMD в первую очередь ориентировались на графическую мощь при умеренной производительности x86-ядер, в то время как основной конкурент в лице Intel, наоборот, усилил классические ядра, уделив меньше внимания графической составляющей своих процессоров.

С такой расстановкой приоритетов неудивительно, что графическая часть APU Llano серии A получились на голову выше интегрированного графического ядра процессоров Core i3 с микроархитектурой Sandy Bridge (по стоимости именно процессоры Core i3 выступают в качестве основных конкурентов для чипов A3800 и A3850). Судите сами, GPU Llano обладают полной поддержкой всех функций DirectX 11, а также DirectCompute и OpenCL последней версии. Это позволяет использовать новые APU без установки дискретной графики, в частности, для разного рода неграфических расчётов.

Графическая часть APU Llano, пожалуй, самое производительное на данный момент интегрированное в процессор решение. Фактически кристалл ЦП содержит в своём составе практически полноценную видеокарту Radeon HD начального уровня. В том же случае, если графической производительности APU Llano будет недостаточно, производитель предлагает воспользоваться возможностями технологии Dual Graphics, которая позволяет объединить в CrossFireX-тандем встроенное графическое ядро и внешнюю видеокарту начального уровня семейства Radeon HD 65xx/66xx. Более подробно об этой технологии мы расскажем чуть ниже.



C точки зрения технологичности графическая часть AMD Llano представляет собой немного измененное ядро Redwood. Кодовое имя новинки — Sumo. При разработке этого GPU инженеры AMD переработали систему памяти, которая теперь подключена к северному мосту. Графическое ядро может писать данные напрямую в память благодаря двум шинам GPU → NB, при выполнении операций с DDR3 приоритет достаётся именно графической подсистеме.
Шины памяти именуются как Radeon Memory Bus и Fusion Compute Link. Первая шина служит для прямого обмена данными с оперативной памятью, вторая — для обмена данными с процессорными ядрами во время совместной работы над вычислениями.
Графическое ядро Sumo выполнено по 32-нм технологическому процессу Global Foundries. В целом графическая часть чипа Llano есть не что иное как типичный представитель семейства видеочипов с архитектурой VLIW5 со всеми её достоинствами и недостатками.

В старшей модификации графический кластер включает 400 универсальных процессоров, 5 блоков SIMD, 20 текстурных блоков, 8 блоков ROP и работает на частоте 600 МГц. Количество вычислительных блоков может меняться в зависимости от моделей: так, чипы A6 имеют не только меньшую рабочую частоту, но и более скромное количество универсальных процессоров и текстурных блоков.

Универсальный видеодекодер (UVD) позволяет обрабатывать все наиболее распространенные форматы и предлагает такие функции, как, например, Steady Video — автоматическую компенсацию дрожания снятого «с рук» видео. Благодаря UVD3 системы Lynx могут воспроизводить 3D Blu-Ray через выход HDMI. Учитывая возможность независимого отключения блоков GPU, в целях экономии энергии в процессе воспроизведения видео можно отключать ненужные блоки графического процессора, оставляя лишь UVD3.

Как мы уже говорили, APU Llano поддерживают функцию Dual Graphics. Она позволяет к уже существующему в APU графическому ядру добавить пару в виде дискретного ускорителя определённой модели. В результате получается графический тандем CrossFireX, производительность которого существенно возрастает в сравнении с одиночным интегрированным решением. При всём при этом надо отметить, что такой тандем работает лишь в DX10/11-приложениях, а в старых DX9- и OpenGL-программах функционирует только встроенное в процессор видеоядро.
Для удобства обозначения маркетологи AMD придумали новую систему, в которой, например, тандем из APU A8-3800 и Radeon HD 6570 получает новое обозначение — Radeon HD 6630D2. Удобно. По крайней мере, звучит короче, чем «процессор AMD A8-3800 APU + видеокарта AMD Radeon HD 6570».

Сборка тандема, по заявлению производителя, максимально проста. Монитор подключается видеовыходу на материнской плате, в BIOS системы выставляется начальная инициализация встроенного видеоядра, после этого вставляется дискретная видеокарта и, вуаля, всё готово. После этого нужно лишь установить драйверы и включить режим CrossFireX.

Если вы планируете использовать лишь дискретный графический контроллер, для этого необходимо переключить опцию инициализации графики в BIOS вашей материнской платы в положение «PEG/Onboard» (название может отличаться), вставить внешнюю видеокарту, подключить к ней монитор — и готово.
Важный момент, на который нужно обратить внимание. Компания AMD заявляет, что технология Dual Graphics не работает, если производительность дискретной видеокарты вдвое ниже производительности встроенного графического ядра или выше более чем в 3 раза.
Стоит отметить, что Dual Graphics-тандем поддерживает многомониторные конфигурации (в том числе и Eyefinity), но работать они будут исключительно в ОС и после соответствующей настройки в драйверах. В частности, технология Eyefinity работает на дискретном ускорителе, для её активации нужно выставить внешнюю видеокарту в качестве главной.
Ну что же, с архитектурой новейших APU Llano и системной логики для них мы разобрались. Переходим к практической части нашего материала — тестированию производительности. По правде говоря, тема APU AMD в одном материале вряд ли будет исчерпана, поэтому мы решили сосредоточить своё внимание на основных, с нашей точки зрения, вещах:
AMD A8-3800 APU
Intel Core i3-2100 CPU
Intel Core i3-2105 CPU




Скажем сразу, что из-за сырости первой версии BIOS материнской платы Gigabyte A75-D3H выжать максимально возможные частоты нам не удалось — чувствуется, что система способна на большее. Тем не менее компьютер с A8-3800 стабильно работал на повышенных относительно номинала частотах, если точнее, то CPU вместо штатных 2,4 ГГц (2,7 ГГц в режиме Turbo CORE) функционировал на частоте 3,19 (3,49 ГГц в режиме Turbo CORE), в свою очередь память после разгона работала на частоте 1772 МГц с таймингами 8-8-8-20-2Т. Графическое ядро мы смогли разогнать с 600 до 850 МГц, все игры в таком режиме проходились без артефактов.
К сожалению, нам не удалось выполнить рекомендации AMD по установке максимальной частоты памяти в 1866 МГц, поскольку тестовая материнская плата не могла стартовать в таком режиме даже после поднятия напряжения и ослабления таймингов. Судя по всему, в будущих версиях BIOS подобная проблема будет решена.
В первую очередь давайте посмотрим как обстоят дела в борьбе с продуктами конкурента. Для сравнения мы выбрали процессоры Core i3-2100 и Core i3-2105. Они различаются лишь поколениями интегрированной графики. В первом случае графический контроллер относится к семейству HD 2000, во втором — HD 3000. Именно поэтому в 2D-тестах будет выступать лишь один CPU — Core i3-2100, ну а в 3D мы оценим возможности обоих представителей Intel. Поехали.

Синтетический Everest показывает серьёзный отрыв продуктов Intel по части работы с памятью. Определённо, интегрированный КП разработки синего гиганта работает в разы эффективнее. Это, без сомнения, должно отразиться на скорости работы приложений, жадных до ПСП.

Практически все тесты, за исключением разве только программы, использующей для оценки производительности шахматный алгоритм, показывают перевес CPU Intel. И архивация данных, и уж тем более кодирование видеопотока на Core i3 происходит гораздо быстрее. Особое внимание обратите на результаты, полученные при включении на Core i3 блока Quick Sync. Скорость кодирования видео в программе Media Espresso почти в три раза выше, чем при кодировании силами APU AMD. Впрочем, не стоит забывать, что на стороне AMD аппаратная поддержка OpenCL и DirectCompute, так что в вопросах сжатия аудио и видео потока точку ставить рано.
А вот графическая производительность, как и ожидалось, у APU AMD на голову выше, чем у конкурирующего продукта Intel. Использование более мощного контроллера Intel HD 3000 ситуацию не сильно спасло — APU AMD существенно быстрее.
Теперь давайте посмотрим, как отразился разгон на результатах производительности APU AMD A8-3800, и подведём итоги.


В нашем списке тестовых пакетов присутствуют как синтетические тесты, так и реальные приложения. Нужно сказать, что разгон CPU и оперативной памяти приносит ощутимые плоды. Так, во многих случаях результаты производительности увеличиваются на 40 и более процентов. Стоит учесть, что как только изготовители материнских плат устранят недостатки BIOS, коих, судя по плате Gigabyte, немало, мы можем ожидать ещё лучших результатов.

Нельзя не отметить и пользу от разгона интегрированного графического ядра, благодаря которому в некоторых случаях мы получаем вполне приемлемую частоту смены кадров в режиме Full HD. Весьма неплохо, особенно учитывая тот факт, что перед нами интегрированная в процессор графика, да и детализация в играх не самая низкая — средняя.

В свою очередь использование видеокарты Radeon HD 6670 в качестве пары для AMD A8-3800 APU дает ощутимую прибавку в производительности. Теперь уже все протестированные нами игры демонстрируют приличную частоту смены кадров. Обратите внимание, что в OpenGL-тесте Cinebench R11 x64 установка внешней видеокарты в пару интегрированной результатов не дала (1,4% прирост можно считать погрешностью измерений), налицо программное ограничение в драйверах, которые не позволяют активировать Dual Graphics в OpenGL и DX9. Впрочем, для нас это сюрпризом не является. Надо сказать, что компания AMD вряд ли захочет менять эту ситуацию к лучшему, ведь основной ее целью сейчас является продвижение DX11-приложений.

Измерение энергопотребления происходило в трёх режимах: офисная работа (рабочий стол, Word, Excel), воспроизведение HD видео (720P) и игра в Far Cry 2 при максимальном качестве в разрешении 1680x1050. Результаты тестов показали, что APU A8-3800 от AMD оказывается немного экономичнее своего конкурента в лице Core i3-2100, разница в пользу AMD составляет от 6 до 13% в зависимости от нагрузки.
По нашему мнению, новейшие APU Llano и созданная для них платформа — существенный шаг вперёд для компании AMD, да и для всей индустрии в целом. Нельзя не отметить, что характер вычислений постепенно меняется и производительности x86-процессоров явно не достаточно для решения всех задач. Именно поэтому инженеры AMD сделали ставку на интегрированное графическое ядро, вычислительные блоки которого можно гибко использовать для разных задач, будь то научные расчёты или кодирование видео силами GPU. Традиционное преимущество процессоров Intel в плане производительности x86-ядер никуда не делось — два физических и два виртуальных ядра Core i3-2100 в большинстве случаев легко расправляются с четырёхядерным процессором AMD A8-3800 APU. Но как только дело доходит до игр, тут уж детище AMD отыгрывается по полной программе, предлагая своему владельцу много большую производительность в сравнении с аналогом на базе Core i3-2100. Ещё одним плюсом платформы Lynx является умеренное энергопотребление, по крайней мере это касается системы с протестированным нами APU A8-3800.
Ну что же, можно смело поздравить AMD с вполне удачным запуском настольных APU, время покажет, насколько компания оказалась права в своём видении характера вычислений будущего.
Благодарим компании Ф-Центр и ApitComp за предоставленные для тестирования процессоры Intel.