Оригинал материала: https://3dnews.ru/622135

Итоги 2011 года: материнские платы и процессоры

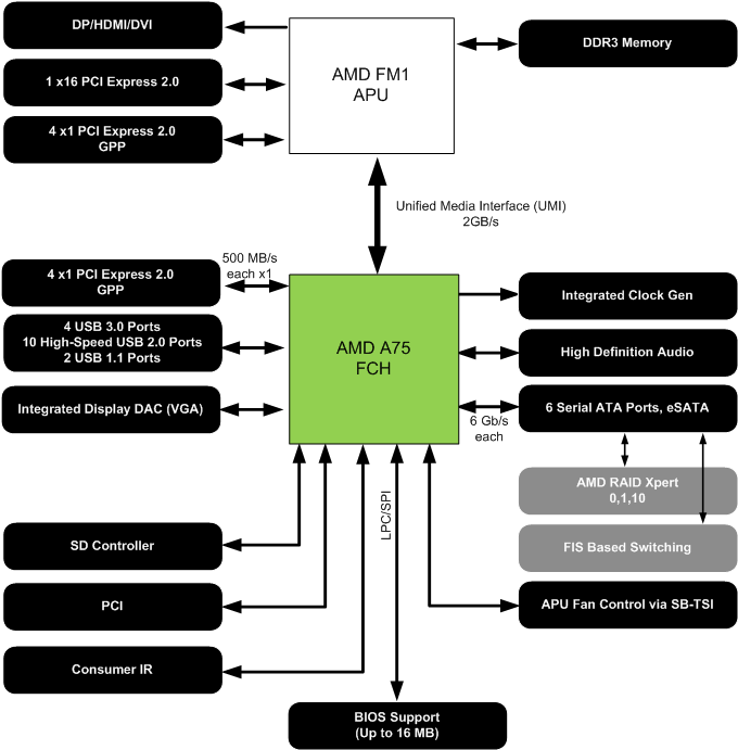
Самым главным и наиболее значимым событием уходящего года в мире процессоров и материнских плат стал выпуск платформы AMD FM1. Ее составными компонентами являются процессоры Llano и материнские платы на чипсетах A75/A55, а сама платформа предназначена для компьютеров начального и среднего уровня. Благодаря высокой степени интеграции она является лидером по соотношению цена/функциональность. Так, в процессоры FM1 интегрировано графическое ядро Radeon HD 5570 с поддержкой DirectX 11, по скорости работы в 3D-приложениях приблизительно равное 50-60-долларовой видеокарте. Кроме этого, в процессор добавлен контроллер шины PCI Express, что позволило избавиться от северного моста и использовать в роли чипсета один только южный мост. Южные мосты AMD последнего поколения являются довольно неплохими продуктами, так как обладают встроенной поддержкой интерфейса SerialATA 6 Gb/s. А в исполнении AMD A75 возможности расширения плат на этих чипах стали еще богаче за счет встроенной поддержки последовательной шины USB 3.0 (четыре порта).

В результате мы получаем вполне доступную связку процессора (от 2 000 руб.) и материнской платы (от 2 000 руб.), которая по производительности и возможностям расширения не имеет конкурентов в своей ценовой категории. Скажем больше — по возможностям расширения чипсет AMD A75 вообще вне конкуренции. В частности, если рассмотреть топовый набор микросхем Intel X79, то последний поддерживает всего два порта SerialATA 6 Gb/s и вообще не поддерживает USB 3.0. В результате разработчикам материнских плат приходится устанавливать многочисленные дополнительные контроллеры (+1 контроллер для поддержки шины PCI), что значительно усложняет дизайн PCB и повышает розничную цену конечного продукта. Напротив, покупатели платформы AMD FM1 получают мощные возможности расширения практически бесплатно.

Однако привлекательность этой платформы сохраняется лишь до тех пор, пока пользователю не захочется поиграть в самые последние игры в максимальном качестве. Это означает использование дискретной видеокарты стоимостью $200-300+, что оставит не у дел встроенное в Llano графическое ядро. И тут Золушка превратится в тыкву: по скорости процессоры Llano приблизительно равны аналогичным (по частоте и количеству ядер) Athlon II, что не позволит в полной мере загрузить графическую подсистему.

Впрочем, тыква обратно превращается в Золушку, если пользователь будет чуть скромнее и приобретет внешнюю видеокарту на чипе AMD Radeon стоимостью $50-100. В этом случае он может включить технологию Dual Graphics, которая объединяет вычислительные возможности встроенного и внешнего видеоядра. Приблизительный прирост производительности в данном случае может достигать 100% в зависимости от приложения и типа внешней видеокарты.

Еще одним достоинством платформы AMD FM1 является низкий уровень энергопотребления. Причем если материнская плата позволяет понизить множитель процессора и его рабочее напряжение, то у пользователя есть возможность снизить энергопотребление процессора до такой степени, что ему будет достаточно пассивного охлаждения. В результате можно сконфигурировать полностью бесшумную систему, которая по своей производительности будет превосходить любую конфигурацию на Intel Atom, а по своим возможностям расширения — всех остальных конкурентов. На практике мы испробовали этот подход при тестировании платы ASRock A75M-ITX, но такой трюк можно провернуть с любой другой платой на A75, поддерживающей полноценные функции разгона.

#Пример Mini-ITX материнской платы на чипсете AMD A75

ASRock A75M-ITX; ссылка на подробный обзор

Другие примеры показывают, насколько чипсет AMD A75 универсален. Очередная плата, ASRock A75 Extreme6, отличается рекордными возможностями расширения, включая три PEG-слота.

ASRock A75 Extreme6; ссылка на подробный обзор

Впрочем, это скорее исключение из правила. А большинство плат на A75/A55 выполнены в форм-факторе Micro-ATX с одним PEG-слотом либо в ATX с двумя PEG-слотами, как модель Biostar TA75A+ .

Biostar TA75A+; ссылка на подробный обзор

#Платформа LGA2011

Важным событием в секторе high-end систем является выход долгожданной платформы Intel LGA2011. В рамках одной системы объединены сильные стороны двух предыдущих: возможности построения мощной графической станции от LGA1366 и высокопроизводительное процессорное ядро Sandy Bridge, которое до сих пор было доступно только в исполнении LGA1155. Фактически перед нами самая мощная система как по скорости работы, так и по возможностям расширения. Впрочем, по последнему критерию чипсеты Intel не являются лидерами. Так, чипсет X79 поддерживает всего два канала SerialATA 6 Gb/s и вовсе не поддерживает шину USB 3.0 (как и шину PCI). Разработчики материнских плат, как мы уже говорили, компенсируют недостатки чипсета путем установки многочисленных дополнительных контроллеров. Это увеличивает цену платы, но для high-end продуктов с ценой более 10 000 рублей данная прибавка стоимости незначительна.

Сразу отметим, что платформа Intel LGA2011 предназначена для оверклокеров, заядлых геймеров и пользователей рабочих станций. Именно этим пользователям необходимы массивы из нескольких видеокарт, на которые должно выделяться достаточное количество линий шины PCI Express. Именно в этом случае технологии NVIDIA SLI и AMD CrossFireX показывают наивысшую производительность. Кроме того, мощная графическая подсистема раскрывает свой потенциал только при наличии мощного процессора. Тут у LGA2011 все в порядке, поскольку в этих процессорах используется наиболее скоростное из ныне существующих ядро Sandy Bridge-E, а число ядер достигает восьми (в настольных процессорах из них активно пока только шесть). И наконец, владельцы рабочих станций будут приятно удивлены наличием четырехканального доступа к памяти и возможности установки на плату восьми модулей DIMM.

Соответственно, топовые материнские платы для платформы LGA2011 являются одними из самых сложных за всю историю IT-индустрии. В этом году мы рассмотрели две такие модели, и для иллюстрации сложности PCB достаточно привести фотографии плат:

ASUS Sabertooth X79; ссылка на подробный обзор

ASUS P9X79 PRO; ссылка на подробный обзор

Понятно, что столь сложные платы имеют повышенные требования к надежности используемых компонентов. В случае Sabertooth X79 ASUS заявляет о высоком качестве элементов, которое соответствует стандартам, принятым в отношении военной электроники.

В 2012 году платформа LGA2011 станет несколько ближе простому пользователю. Так, появятся более доступные модели процессоров, а сами материнские платы станут дешевле за счет упрощения дизайна PCB. Последнее вполне возможно за счет уменьшения количества слотов памяти и PEG-слотов. Однако, на наш взгляд, эти продукты будут еще менее востребованы, нежели топовые платы, поскольку сильные стороны платформы LGA2011 проявляются только при условии максимального использования всех возможностей системы. А в том случае, если пользователю достаточно только одной видеокарты, ему отлично подойдет платформа LGA1155, которая поддерживает практически те же самые процессоры Sandy Bridge.

#Платформа LGA1155

Выход платформы LGA1155 случился как гром среди ясного неба. В конце 2010 года, в самый разгар рождественских распродаж, продавцы нахваливали материнские платы и процессоры LGA1156, утверждая, что данная платформа является наиболее производительной и перспективной. Однако через пару недель, в январе 2011-го, в продажу поступили первые платы на чипсете Intel P67 с процессорным гнездом LGA1155. Естественно, все испытали легкий шок, причем не от внезапности выхода, а от скорости новых процессоров на ядре Sandy Bridge. Кроме этого, большая часть топовых плат поддерживала технологии NVIDIA SLI и AMD CrossFireX, так сказать, «в одном флаконе», что избавило экстремальных пользователей от проблемы выбора видеокарт.

Тем не менее первых покупателей новой платформы ожидал весьма неприятный сюрприз: при производстве чипсетов P67 и H67 была допущена серьезная ошибка, которая приводила к деградации контроллера SerialATA 3 Gb/s. Производители материнских плат достаточно оперативно отозвали первые партии своих продуктов из магазинов, а также объявили об отзывной компании, которая касалась тех, кто уже успел приобрести бракованные платы. К сожалению, на практике эта компания работала не везде четко. В частности, я не знаю ни одного владельца первых плат, кто сумел бы обменять ее на аналогичную плату с чипсетом версии B3. Именно эта версия чипсетов P67 и H67 стала свободной от указанного недостатка, и именно она рекомендована к приобретению. Тут же добавим, что практически одновременно с выходом версии B3 на рынке стали появляться материнские платы на чипсете Z68, в котором объединены сильные стороны чипсетов P67 и H67, а именно поддержка функций разгона и встроенного графического ядра. В конечном счете платформа LGA1155 вышла на проектную мощность и ее появление привело к моментальному устареванию всех предшествующих платформ Intel (LGA775 и LGA1156).

В настоящее время количество материнских плат для процессоров LGA1155 настолько велико, что пользователь без труда может подобрать себе продукт, отвечающий поставленным требованиям. Впрочем, пользователю все же придется поднапрячься, поскольку плат действительно много и поставленной задаче могут удовлетворять сразу несколько продуктов. За 2011 год мы протестировали более 20 материнских плат LGA1155, что составляет более половины всех обзоров по данной тематике. Выбрать лучшие из них довольно сложно, но мы попытаемся выделить наиболее значимые продукты. Во-первых, это плата ASUS Sabertooth P67, которая является одной из дорогих и качественных реализаций потенциала чипсета Intel P67:

ASUS Sabertooth P67; ссылка на подробный обзор

Во-вторых, обратим ваше внимание на плату ASRock Fatal1ty P67 Professional, которая изготовлена не менее качественно, но позволяет пользователю несколько сэкономить.

ASRock Fatal1ty P67 Professional; ссылка на подробный обзор

Третья по счету топовая плата называется MSI P67A-GD80 и является воплощением того, как видят инженеры MSI лучшую плату на чипсете Intel P67.

MSI P67A-GD80; ссылка на подробный обзор

Фактически все три представленные платы довольно близки по своим характеристикам и способны удовлетворить запросы большинства пользователей. Тем не менее на рынке можно найти и другие продукты на LGA1155, с более специфичным набором характеристик. Так, например, плата Sapphire P67 Hydra позволяет объединять в вычислительный массив две любые видеокарты производства NVIDIA или AMD.

Sapphire P67 Hydra; ссылка на подробный обзор

Аскетичных поклонников продукции Intel наверняка заинтересует модель Intel DZ68DB, которая удивила нас наличием работоспособных функций разгона.

Intel DZ68DB; ссылка на подробный обзор

А самой лучшей материнской платой на чипсете Intel Z68, на наш взгляд, является модель ASRock Z68 Extreme4, у которой мы не нашли ни одного недостатка.

ASRock Z68 Extreme4; ссылка на подробный обзор

Перспективы платформы LGA1155 в 2012 году вполне хорошие из-за отсутствия прямых конкурентов, впрочем, об уверенном лидерстве говорить пока рано. По сравнению с системами производства AMD, система на P67/Z68 выглядит достаточно уверенно за счет быстрого процессора Sandy Bridge. Но если каким-то образом AMD удастся наверстать отставание, то тогда на первый план выйдет соперничество в возможностях расширения, где AMD уже довольно давно является лидером. Причем в 2012 году можно ожидать стабилизации ситуации с жесткими дисками и массового появления накопителей с интерфейсом SerialATA 6 Gb/s, а также поступления в продажу большого количества устройств USB 3.0 (прежде всего флешек). В этих условиях поддержка указанных протоколов будет одним из важнейших критериев при выборе материнской платы, а следовательно и всей платформы будущего компьютера.

#Процессоры Bulldozer

Пожалуй, процессоры Bulldozer стали самым главным разочарованием 2011 года. Причем дело вовсе не в том, что процессоры плохие, — данное утверждение не соответствует действительности. Проблема в завышенных ожиданиях IT-индустрии, которые заключались в том, что новое поколение продуктов AMD сможет навязать конкуренцию платформе Intel LGA1155. Однако этого не случилось и по чистой производительности процессоры Bulldozer уступают Intel Sandy Bridge. Не случилось прорыва и в области системной логики. Например, новый чипсет AMD 990FX оказался не таким уж новым — это по сути переименованный AMD 890FX.

В результате условно «новая» платформа на проверку является промежуточным продуктом, который предназначен для поддержания интереса к платформе AMD до тех пор, пока компания не сможет реализовать потенциал, заложенный в новой архитектуре. Именно смена архитектуры стала основной причиной выпуска Bulldozer, поскольку из старой архитектуры K10 уже выжаты все соки и она окончательно переместилась в сектор начальных систем (см. платформу FM1). Материнские платы под Bulldozer также являются промежуточными продуктами, поскольку в чипсете AMD 990FX не реализована встроенная поддержка шины USB 3.0. И единственным достоинством этих плат является одновременная поддержка технологий AMD CrossFireX и NVIDIA SLI. Однако тут кроется серьезная проблема. Если в системе планируется использовать более одной видеокарты, то для реализации потенциала массива из двух или трех карт необходим соответствующий по мощности процессор. А таким процессором является Sandy Bridge, что вынуждает пользователя переходить на платформу Intel.

В итоге мы получаем ситуацию, когда новые процессоры Bulldozer не оказывают никакого влияния на расклад сил в IT-индустрии. Тем не менее некий положительный эффект от них есть. Так, в течение всего 2011 года производители материнских плат игнорировали продукцию AMD, и только под конец года случилось некоторое оживление. В частности, мы протестировали две модели с поддержкой Bulldozer. Первая называется MSI 990FXA-GD80 — основана на чипсете AMD 990FX:

MSI 990FXA-GD80; ссылка на подробный обзор

Вторая плата основана на чипсете AMD 970 и произведена компанией ASRock. Она называется 970 Extreme4.

ASRock 970 Extreme4; ссылка на подробный обзор

Наш прогноз на 2012 год заключается в том, что в идеальном случае AMD выпустит более скоростные процессоры с архитектурой Bulldozer, которые по соотношению цена/производительность смогут навязать борьбу младшим моделям процессоров Intel Sandy Bridge. Новые процессоры AMD будут поддержаны выходом нового набора логики со встроенной поддержкой шины USB 3.0. Это важное дополнение к уже существующей возможности работать с шестью каналами SerialATA 6 Gb/s позволит получить мощную, недорогую и отлично сбалансированную платформу среднего уровня. Однако до выхода указанных продуктов перспективы у AMD весьма туманные.

#Экономичные системы

В 2011 году на рынке малогабаритных и сверхэкономичных систем появилась только одна новая платформа — процессоры AMD на ядре Zacate в связке с материнскими платам на чипсете AMD A50M. В определенном смысле новую платформу можно назвать "FM1 Light" или «FM1 без газа», поскольку принцип ее построения полностью аналогичен. Так, в процессор со слабым вычислительным ядром было добавлено очень мощное (для своего уровня) графическое ядро Radeon HD 6310, а чипсет обзавелся встроенной поддержкой SerialATA 6 Gb/s. Причем последняя пришлась как нельзя кстати, в свете появления большого количества SSD-накопителей, где SerialATA 6 Gb/s уже начинает приносить пользу.

В результате новая платформа AMD оказалась значительно привлекательнее всех остальных конкурентов, включая процессоры Intel Atom с любыми чипсетами Intel или NVIDIA. Впрочем, один потенциальный конкурент у Zacate все же есть, и возник он с неожиданной стороны: на рынке стали появляться Mini-ITX платы для процессоров AMD FM1, которые намного быстрее при незначительно большем уровне энергопотребления. Конечно, AMD не допустит внутренней конкуренции, и мы не увидим low-voltage модификаций FM1, что, впрочем, не мешает подготовленным пользователям перевести настольный процессор в этот режим. Для остальных будет вполне достаточной функциональность многочисленных плат с впаянным процессором AMD Zacate, где все параметры предварительно сконфигурированы производителем, и в штатном режиме гарантируется 100%-я надежность. Примером такой платы является ASRock E350M1:

ASRock E350M1; ссылка на подробный обзор

#Заключение

Таким образом, 2011 год принес много приятных новинок, которые в очередной раз подняли уровень функциональности и производительности персональных компьютеров. Интерфейсы SerialATA 6 Gb/s и USB 3.0 стали гораздо ближе народу благодаря выходу платформы AMD FM1. Кроме того, владельцы этой же платформы бесплатно получают довольно мощное графическое ядро. Процессоры Sandy Bridge обосновались не только в секторе систем средней мощности, но и, благодаря появлению платформы LGA2011, перешли на уровень бескомпромиссных игровых компьютеров и серьезных рабочих станций. Что касается систем среднего уровня, то платформа LGA1155 окончательно выдавила с рынка всех своих предшественников (LGA775 и LGA1156), но у потребителей постепенно повышаются запросы в плане возможностей расширения. Поэтому вполне вероятно, что в 2012 году мы увидим новое поколение чипсетов с встроенной поддержкой USB 3.0. Еще одним интересным итогом 2011 года стало постепенное размытие границ между слабыми, сверхэкономичными системами и системами низшего уровня. Поэтому в 2012 году будет весьма интересно наблюдать за развитием этой тенденции. Вполне возможно, что производители будут искусственно разводить данные системы по разным секторам рынка. Однако в пылу конкурентной борьбы могут появиться на свет и исключения, которые в настоящий момент доступны только компьютерным энтузиастам.



Оригинал материала: https://3dnews.ru/622135