Проблемы компании AMD с выпуском новых поколений процессоров уже перестали быть новостью. Причем даже заметное снижение цены не привлекает покупателей по одной простой причине: скорость процессоров архитектуры K10 не выдерживает никакого сравнения со скоростью многочисленных процессоров Intel, включая Sandy Bridge. Однако хоронить AMD было бы преждевременно. Во-первых, несколько месяцев назад компания выпустила серию процессоров на микроархитектуре Bobcat. Они оказались на голову выше прямых конкурентов из семейства Intel Atom и заняли промежуточное место между сверхэкономичными и настольными системами. Впрочем, рынок таких систем очень мал, но мы отметили выход Bobcat как первый шаг в возрождении AMD.
Во-вторых, совсем недавно AMD выпустила долгожданные продукты с архитектурой Bulldozer. О них мы говорить не будем, отметим только тот факт, что ожидания насчет производительности этих процессоров оказались довольно завышенными, так что они, скорее всего, займут место в массовых middle-end компьютерах и рабочих станциях с оптимизированным под многопоточные вычисления ПО. И, наконец, третий и самый мощный шаг от AMD — выпуск APU под кодовым наименованием Llano. Данные процессоры предназначены для low-end и недорогих middle-end систем, и, на наш взгляд, в данном секторе рынка они вне конкуренции.
Что же сделали специалисты AMD в условиях дефицита времени и возможностей? Имея на руках медленную, устаревшую, но хорошо отлаженную архитектуру K10, неплохие северные и южные мосты, а также громадный ассортимент графических ядер (покупка ATI оказалась гениальным решением), инженеры AMD кинули все это в один котел, расплавили, хорошенько перемешали и выпекли новые процессоры Llano. Опять же не вдаваясь в подробности (желающим подробностей предлагаем отдельный материал, посвященный Llano), отметим ключевые элементы новых продуктов.
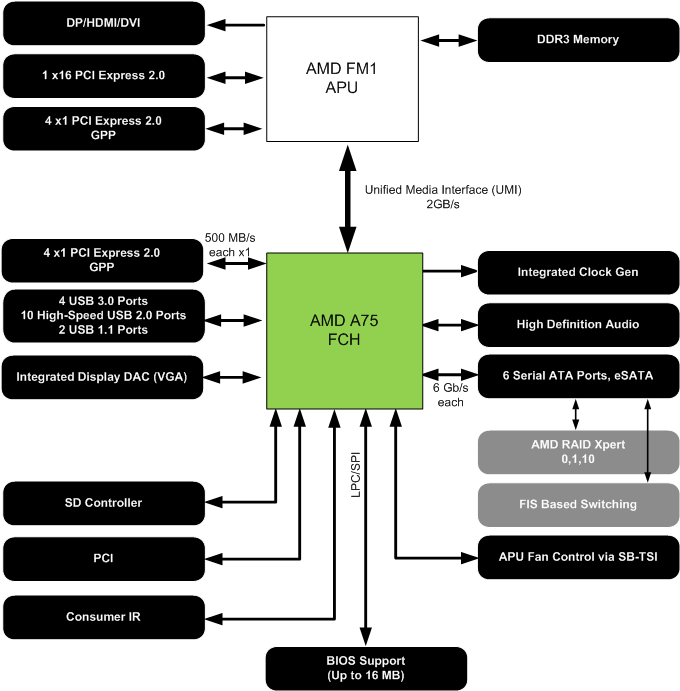
Подробнее о чипсете AMD A75. Схематично он выглядит следующим образом:

Итак, чипсет A75 поддерживает последовательную шину USB 3.0, причем разработчики реализовали сразу четыре порта! И в качестве дополнения чипсет поддерживает 10 портов USB 2.0. В этом отношении A75 на голову выше чипсетов Intel, поскольку последние вообще не поддерживают USB 3.0. Соответственно, разработчикам материнских плат нет необходимости использовать дополнительные контроллеры и сами платы на A75 получатся дешевле.
Несколько похожая ситуация с интерфейсом SerialATA 6 Gb/s. Несмотря на бюджетную ориентацию чипсета A75, он поддерживает шесть (!) соответствующих портов против четырех у Intel Z68. В результате материнские платы одинакового уровня получатся на A75 дешевле.
И наконец, чипсет A75 имеет встроенную поддержку шины PCI, тогда как в последнем поколении чипсетов Intel эта шина не поддерживается вообще. Стоит ли говорить, что за счет экономии на еще одном дополнительном контроллере платы на A75 будут дешевле.
В результате AMD в очередной раз воспользовалась заклинанием «Голь на выдумки хитра» и с минимальными затратами выпустила очень привлекательную платформу. Однако привлекательность этой платформы сохраняется лишь до тех пор, пока пользователю не захочется поиграть в самые последние игры в максимальном качестве. Это означает использование дискретной видеокарты стоимостью $200-300+, что оставит не удел встроенное в Llano графическое ядро. И тут Золушка превратится в тыкву: по скорости процессоры Llano приблизительно равны аналогичным (по частоте и количеству ядер) Athlon II, что не позволит в полной мере загрузить графическую подсистему. И даже матерые оверклокеры не смогут исправить данную ситуацию, поскольку разгонный потенциал Llano невелик (об этом чуть позже).
Впрочем, тыква обратно превращается в Золушку, если пользователь будет чуть скромнее и приобретет внешнюю видеокарту на чипе AMD Radeon стоимостью $50-100. В этом случае он может включить технологию Dual Graphics, которая объединяет вычислительные возможности встроенного и внешнего видеоядра. Приблизительный прирост производительности в данном случае может достигать 100% в зависимости от приложения и типа внешней видеокарты.
Теперь посмотрим на практике, что получилось у инженеров компании Biostar, которые разработали плату TA75A+ на базе чипсета AMD A75.
| Biostar TA75A+ | |
|---|---|
| Процессор | Разъем Socket FM1 |
| Чипсет | AMD A75 Связь с процессором: UMI 2 Gb/s |
| Системная память | 4 x 240-контактных слота для DDR3 SDRAM DIMM Максимальный объем памяти 32 Гбайт Поддерживается память типа DDR3 1066/1333/1600/1866* Возможен двухканальный доступ к памяти |
| Графика | 2 x слота PCI Express x16 Поддержка AMD Radeon HD Поддержка технологии AMD Dual Graphics |
| Возможности расширения | 2 x 32-битных PCI Bus Master слота 2 x слота PCI Express x1 10 x портов USB 2.0 (четыре встроенных + шесть дополнительных) 4 x порта USB 3.0 (два встроенных + два дополнительных) Звук High Definition Audio 7.1 Сетевой контроллер Gigabit Ethernet |
| Возможности для разгона | Изменение частоты Bclk от 100 до 300 МГц с шагом 1 МГц Изменение множителя Изменение частоты GPU от 300 до 2000 МГц Изменение напряжения на процессоре, памяти, Vapu-core, Vapu-nb и чипсете (FCH) Утилита Biostar T-OverClocker |
| Дисковая подсистема | Поддержка протокола SerialATA 6 Gb/s (шесть каналов A75, c поддержкой RAID) |
| Extensible Firmware Interface (EFI) | 8 Мбит Flash ROM AMI BIOS с поддержкой Enhanced ACPI, DMI, Green, PnP Features Утилита Biostar BIOS Update Утилита Biostar BIOS Screen Технология Biostar BIO-Remote2 Технология Biostar Charger Booster Технология Biostar BIO-ReLife |
| Разное | 1 x последовательный порт, порт для PS/2 клавиатуры или мыши Кнопки включения и перезагрузки Семисегментный индикатор POST кодов STR (Suspend to RAM); S/P-DIF Out |
| Управление питанием | Пробуждение от модема, мыши, клавиатуры, сети, таймера и USB Основной 24-контактный разъем питания ATX Дополнительный 4-контактный разъем питания Поддержка Biostar Green Power Utility |
| Мониторинг | Отслеживание температуры процессора, системы, напряжений, скорости вращения всех вентиляторов (3) Технология SmartFan |
| Размер, мм |
Форм-фактор ATX, 305x244 (12 дюймов x 9,6 дюйма) |
DDR3-1866 достигается только с одним модулем памяти на канал.
Коробка с Biostar TA75A+ выглядит так:
В коробке можно обнаружить следующее:
Если рассматривать данную материнскую плату как основу для бюджетного компьютера, то комплектация, на первый взгляд, неплоха. Однако нужно учитывать, что большинство недорогих блоков питания с кабелями 24+4 имеют небольшое количество разъемов для SerialATA-устройств, и несколько соответствующих переходников были бы весьма кстати. Опять же, подключение устройств к порту COM (таких как, например, автомобильные диагностические сканеры) потребует планки с внешним портом, которой нет в комплекте. Но в целом особых претензий у нас не возникло как к компонентам комплектации, так и к руководству пользователя.
Отдельно отметим, что на DVD-диске записан полный набор необходимых драйверов, комплект фирменных утилит Biostar, а также пробная версия антивируса BullGuard. Все ПО имеет следующий установочный интерфейс:

Дизайн платы Biostar TA75A+ относительно простой, благодаря одночиповому набору логики и минимуму дополнительных контроллеров. Тем не менее разработчики разместили на PCB два слота PCI Express x16, правда, с весьма неудобными защелками. Проблема заключается в том, что при установке видеокарты с «двойной» системой охлаждения добраться до защелки весьма непросто даже на открытом стенде.
Тут же отметим, что на второй (красный) PEG-слот выделяется только четыре линии шины, а технология AMD CrossFire(X) не поддерживается.
Кроме этого, на плате установлена пара слотов PCI Express x1 и два слота PCI.
В остальном затруднений у сборщика не возникнет. Так, защелки слотов DIMM не блокируются первой видеокартой, а разъемы питания установлены по краям платы: основной 24-контактный разъем расположен на нижнем краю, а дополнительный 4-контактный — на правом:
Рядом с процессорным разъемом установлен 4-контактный разъем CPU_FAN1 для процессорного кулера. Кроме него, на плате установлены два 3-контактных разъема: SYS_FAN1 (на левом краю) и SYS_FAN2 (около первого PCI-E x16). Причем оба разъема свободные, поскольку для охлаждения чипсета используется довольно скромный радиатор. Также на плате разведено четыре 240-контактных слота DIMM для модулей памяти DDR3. Они разбиты на две группы по два слота с чередованием цветов. Чтобы задействовать двухканальный режим, нужно установить модули в слоты одного цвета.
Отметим, что плата поддерживает память стандарта DDR3-1066/1333/1600 и позволяет увеличить частоту до 1866 МГц (в руководстве пользователя)/2000 МГц (на официальном сайте) в режиме разгона. При использовании встроенной графики рекомендуется установить максимально возможную частоту памяти.
Плата Biostar TA75A+, благодаря чипсету A75, поддерживает шесть каналов SerialATA 6 Gb/s. Все порты расположены около чипсета, окрашены в красный цвет и ориентированы параллельно плоскости платы.
Далее — на плате установлено десять портов USB 2.0 (из 10 возможных): четыре из них расположены на задней панели, а остальные подключаются при помощи планок (отсутствуют в комплекте). Также с помощью чипсета AMD A75 плата поддерживает шину USB 3.0. Причем реализовано максимально возможное количество портов — четыре: из них два расположены на задней панели, а еще два подключаются при помощи планки (нет в комплекте).
Плата Biostar TA75A+ поддерживает восьмиканальный звук, а в качестве кодека используется чип ALC892.
На плате установлен сетевой контроллер RTL 8111E (Gigabit Ethernet), подключенный к шине PCI Express (x1), а соответствующий разъем (RJ-45) выведен на заднюю панель.
Задняя панель выглядит следующим образом:
Разработчики платы разместили на панели три видеовыхода (HDMI, DVI и VGA), а также пару портов USB 3.0 (синего цвета).
Традиционная схема компонентов:

Из дополнительных функций стоит отметить кнопки запуска и перезагрузки системы, которые выполнены в сугубо экономичном стиле:
Рядом с кнопками расположен семисегментный индикатор POST-кодов, который позволит пользователю осуществить начальную диагностику неисправности. Кроме этого, после удачной загрузки на индикаторе отображается температура процессора, что очень удобно в условиях открытого стенда. Неудобно только то, что системный мониторинг неправильно определяет температуру процессора, которая скачет в диапазоне от 4 до 21 °C в Windows (в настройках BIOS более правдоподобное значение). Причем данная ошибка сохранилась и в последней версии прошивки.
Теперь поговорим о настройках BIOS.
⇡#UEFI (Unified Extensible Firmware Interface)
Для плат, предназначенных для платформы AMD, инженеры компании Biostar по-прежнему используют не самую удобную оболочку AMI Aptio. Причем у данной платы мы не нашли удачную функцию выбора стартовой страницы, которая была реализована на некоторых предыдущих продуктах этого производителя. Впрочем, работы над BIOS и его интерфейсом ведутся, поэтому будем надеяться на постепенное повышение удобства пользования.

Все настройки памяти находятся в разделе функций разгона O.N.E.:


Там же есть параметр, который влияет на производительность, — установка частоты памяти.

Рассмотрим раздел, посвященный системному мониторингу.

Плата отслеживает текущую температуру процессора и системы, напряжения и скорости всех трех вентиляторов. Кроме того, пользователь может управлять скоростью процессорного кулера с помощью функции Smart Fan.

Информацию с сенсоров можно также получить при помощи новой версии утилиты T-OverClocker:

Вместе с платой Biostar TA75A+ работает утилита BIOScreen для замены стартового изображения (POST-экрана), которая умеет самостоятельно масштабировать, уменьшать и подгонять любые картинки:

Следующая утилита называется G.P.U. и, несмотря на свое название, предназначена для управления преобразователем питания и, в конечном счете, для экономии электроэнергии:

G.P.U. — Green Power Utility
Что касается обновления прошивки BIOS, то для этой цели предназначена Windows-утилита BIOS Update.

Тут же отметим, что о любых проблемах, замечаниях и пожеланиях пользователь с легкостью может сообщить в Biostar при помощи специальной утилиты eHOT-Line, которая, помимо описания самой проблемы, отправляет информацию о текущей конфигурации системы.

В заключение с радостью сообщим, что программисты Biostar наконец-то реализовали несколько профилей настроек BIOS. Причем с помощью функции BIO-ReLife можно записать профиль на флешку и тем самым сохранить его в «твердом» виде.

Прежде чем переходить к разгону, рассмотрим преобразователь питания. Он имеет 5-фазную схему, в которой установлено пять конденсаторов емкостью 270 мкФ и 12 конденсаторов емкостью 820 мкФ.
Разогнать систему можно как в ручном режиме, так и с помощью функции автоматического разгона:

При использовании данной функции со встроенным графическим ядром частота Bclk была повышена на 9 МГц. Также при использовании внешней видеокарты автоматическая система разгона увеличила частоту Bclk на те же 9 МГц.

Это крайне мало, причем разгон в ручном режиме не сильно улучшает результат. Причина такого поведения процессоров LIano кроется в их архитектуре, которая связывает частоту Bclk не только с множителем процессорного ядра, но и с частотой графического ядра, а также с частотой памяти и периферии. Последний пункт особенно важен, поскольку даже при отказе от встроенной графики пользователь столкнется с нестабильной работой SATA- и USB-устройств. Поэтому очень хорошим результатом считается прибавка 10-15 МГц к исходной Bclk. Впрочем, не все так плохо. Дело в том, что инженеры AMD допустили возможность использования дополнительного набора множителей (или делителей) шины, которые активируются с частоты 133 МГц. Как следствие, потолок частоты Bclk для платформы FM1 увеличивается до 140-150 МГц.
Функции разгона сосредоточены в разделе O.N.E.


Список функций разгона:
| Плата | Biostar TA75A+ |
|---|---|
| Изменение множителя CPU | + |
| Изменение Bclk | от 100 МГц до 300 МГц (1) |
| Изменение IGDclk | от 300 МГц до 2000 МГц (1) |
| Изменение Vcore | от 0,7 В до 1,55 В (0,0125 В) |
| Изменение Vmem | от -0,4 В до +0,45 В (0,01-0,05 В) |
| Изменение Vapu-core | от +0,0 В до +1,45 В (0,05 В) |
| Изменение Vapu-nb | от +0,0 В до +0,2 В (0,05 В) |
| Изменение Vfch | от +0,0 В до +0,45 В (0,01 В) |
Без каких-либо тонких настроек или изменения напряжения Vcore материнская плата Biostar TA75A+ позволила разогнать тестовый процессор AMD A4-3400 до частоты Bclk = 142 МГц.

Изменение набора делителей периферийных шин происходит без участия пользователя, которому остается только установить желаемую Bclk и следить за корректными значениями множителя процессора и частоты памяти.
Заканчивая тему разгона, еще раз упомянем фирменную утилиту T-OverClocker, в которой за оверклокинг отвечает специальный раздел:


Штатная частота Bclk:

В тестовой системе было использовано следующее оборудование:
| Тестовое оборудование | |
|---|---|
| Процессор | Процессор AMD A4-3400 (FM1 2,7 ГГц; LIano) |
| Кулер | Боксовый |
| Видеокарта | ASUS GTX 285 (NVIDIA GTX285; PCI Express x16) Версия драйвера: 260.99 WHQL |
| Звуковая карта | - |
| HDD | Hitachi Deskstar HDP725050GLA360 |
| Память | GoodRAM DDR3-1600 Play |
| Блок питания | FSP 550 Вт |
| OS | MS Windows 7 32bit |
Вначале посмотрим на результаты синтетических тестов.




Тесты прикладного ПО


Результат SuperPI измеряется в секундах, то есть меньше — это лучше.


Сжатие данных (WinRAR) измерялось в Кбайт/с, то есть больше — это лучше.

Тесты игровых программ






За время тестирования материнская плата Biostar TA75A+ произвела на нас очень хорошее впечатление, которое в большой степени основано на отличном чипсете AMD A75. Но в действительности инженеры Biostar не создали ничего удивительного, а просто реализовали в полной мере потенциал чипсета и выпустили добротный и надежный продукт (каким и полагается быть материнской плате). Наиболее значимыми плюсами Biostar TA75A+ являются наличие второго слота PCI Express x16, а также пары кнопок и семисегментного POST-индикатора, набор функций разгона и ряд фирменных технологий. От BIOS платы впечатления остались несколько противоречивые. С одной стороны, удобство использования оставляет желать лучшего, с другой — налицо стремление программистов к улучшению и расширению функциональности. Так, например, появился раздел с профилями настроек BIOS, которого не было у всех предыдущих плат этого производителя. И наконец, отметим крайне неудобные защелки PEG-слотов, а также неверное определение температуры процессора. На момент написания обзора в розничной продаже плата BioStar TA75A+ не встречалась.